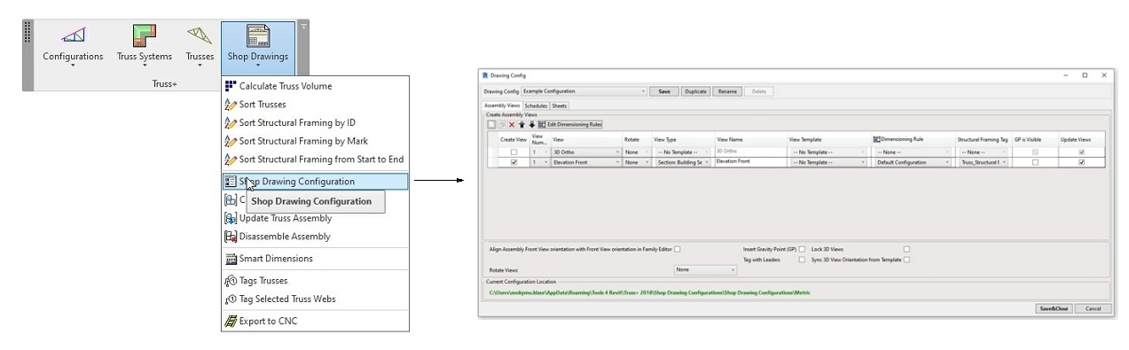
Shop Drawing Configuration
Truss+ will collect all elements from a truss and make an assembly with predefined views, add dimensions, add tags, make sheets, and put the views into the sheets
• Select Shop Drawing Configuration function directly from Truss+ menu


The basic shop drawing workflow consists of the following steps:
Truss+ → define Drawing Configuration
Truss+ → make shop drawings for one or multiple trusses using Create Assembly
Truss+ → number the framing members using Sort Trusses
Drag shop drawing views onto the sheet for one assembly and save it as a sheet template
Truss+ → make shop drawings for other truss segments
Truss+ → update shop drawings if any changes have been made to the mode
Configurations can be saved, duplicated, renamed, and deleted
You can check the location of configurations under Current Configuration Location:

Shop Drawing Configuration allows to set up and modify assembly views, schedules, and sheets respectively.

Select, add or modify Views that must be created for truss assembly
Select corresponding View Templates
Select tag type for tagging of truss members - structural framing elements
Select Title block, Part list and Material Takeoff templates

Sheet Template can be used once first assembly of truss is built and the sheet layout of views and schedules is complete

Using Create Assembly Views additional buttons you can:
Create new view
Duplicate view
Delete view
Move up view
Move down view

EXPORT TO CNC
Trusses created with Truss+ may be exported for production to various CNC machines or CAD/CAM production lines. Optional CNC export eliminates duplicate work and reduces the margin of error. It is a major advantage for integrated workflow.
For more details about Export to CNC functionality please contact customer support.


Last updated
Was this helpful?