How to cut Notches at the End Studs with Top/Bottom Plates?
1. Modify Settings
Go to Framing Configurations > Modify Settings
Scroll down and check the box Automatically Switch Cuts
Click Save to close the dialogue

Make sure to use the correct Structural Framing families.
Metric:
M_MF C+C_CH Stud - for vertical elements (studs, king studs, cripples, trimmers, etc.)
M_MF C+C_CH Plate - for horizontal elements (plates, bridging/blocking, headers, sills, etc.)
Imperial:
I_MF C+C_CH Stud - for vertical elements (studs, king studs, cripples, trimmers, etc)
I_MF C+C_CH Plate - for horizontal elements (plates, bridging/blocking, headers, sills, etc.)
Learn more about the Metal Framing families.
2. Choose the reversed cut type for Top and/or Bottom Plate
Go back to the Framing Configurations dialogue.
Go to Wall Framing
Choose the tab Top Plate and/or Bottom Plate
Go to Cut Type and choose Plate Cuts Stud

3. Edit the plate family
3.1 Open the C+C_CH Plate family
Go to the project browser > Families > Structural Framing category
Find the M_MF C+C_CH Plate (Metric) or I_MF C+C_CH Plate (Imperial).
Right-click on the family and choose Edit:

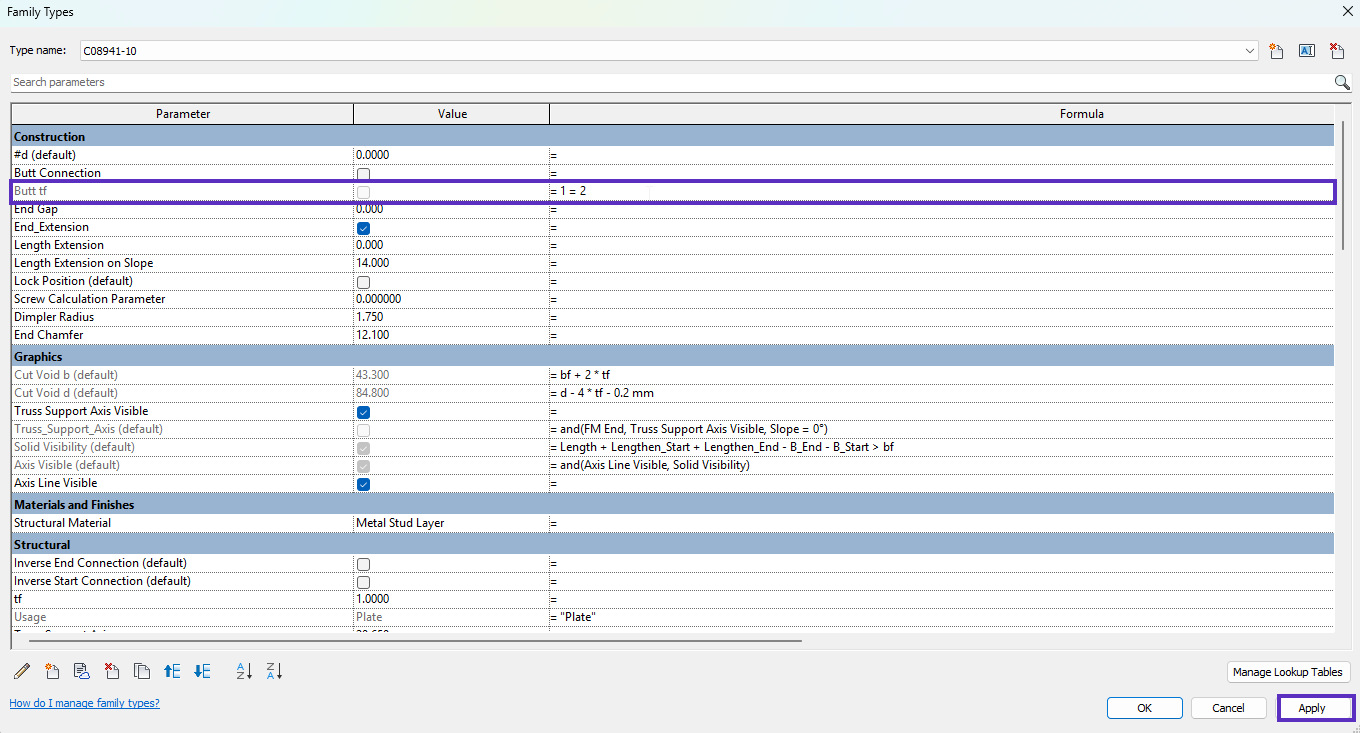
3.2 Modify the Butt tf parameter formula
Go to the Family Types dialogue
Replace the existing Butt tf parameter formula with the new value:
1=2

Click Apply
3.3 Create a new parameter
Create a new Instance, Yes/No parameter Top&Bottom Plate and group it under Model Properties

3.4 Modify the existing formulas
In the Lenghten_Start parameter, replace the existing formula by copying the formula below:
if(Cut Angle Start > 0°, Length Extension on Slope, Start Offset - if(or(Butt tf, and(not(Butt tf), not(Top&Bottom Plate))), Inverse Start Gap, End Gap))
Iin the Lenghten_End parameter, replace the existing formula by copying the formula below:
if(Cut Angle End > 0°, Length Extension on Slope, End Offset - if(or(Butt tf, and(not(Butt tf), not(Top&Bottom Plate))), Inverse End Gap, End Gap))

Click Apply
Click OK
4. Load the family back into the project
Click Load into the Project and Close
In the project, click Overwrite the Existing Version
5. Frame wall
Select the walls
Click Frame Wall
Top/Bottom Plates now extend to the end of the Studs:

Notch in the stud may not be visible in Revit, but the NOTCH command will appear in the CSV file.
If the Blocking/Nogging also has a reverse connection with the stud, the plate will not extend and will not create the Notch inside the stud:

Note: if you use reversed connections for the opening Header and Sill plates, the Notches will also appear in the King Studs.
Learn more about the difference between default and reversed connections.
6. Setup the exporter
6.1 Set the Default CNC Type
Go to the CNC Metal Exporter
Click on Set the Default CNC Type
Choose one of four configurations (for Arkitech, Howick or Pinnacle machine)
Click OK
6.2 Turn on the cut analysis
Go to the CNC Metal Exporter
Export Setup
Tick the box Analyze Cuts for Inverse Connections
Click Save & Close

7. Export files
Open the menu in the CNC Metal Exporter
Select walls/floors/roofs
Click Export Frames


Last updated
Was this helpful?